Karteikarte "Gruppenansicht"

<< Hier KLicken um eine Inhaltsübersicht anzuzeigen >>

Navigation:  OfficePlaner > Terminverwaltung > Tagesplanung >

Karteikarte "Gruppenansicht"

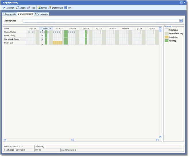
Diese Übersicht ist gruppenbezogen und zeigt für Mitarbeiter der selektierten Gruppe die Wochenübersicht. Jeder Bediener wird hier mit Personalnummer in einer Tabelle aufgelistet.

Im oberen Bereich können Sie mit [F5] die gewünschte ARBEITSGRUPPE auswählen.

 

Termine in der darunterliegenden Tabelle sind durch einen kleinen Button ersichtlich.

Verschiedene Tagesarten werden durch Farbfüllungen der gesamten Tabellenspalte dargestellt. Hierzu gibt es an der rechten Seite eine Legende mit Beschreibung um welche Tagesart es sich handelt.

 

 

Befindet man sich mit der Maus über einem Tag, werden in der Statusleiste unterhalb der Tabelle dazu nähere Infos angezeigt.